Application Freezes with Simultaneous nvjpegenc and nvv4l2h264enc on Jetson AGX Orin

Hello,

I’m developing a GStreamer application in C on a Jetson AGX Orin (DeepStream version 7.1) and have encountered a freezing issue when trying to use hardware-accelerated JPEG and H.264 encoding simultaneously.

My application needs to capture a single RTSP stream (1280x1024 @ 30fps), and on-demand, be able to:

  1. Record the stream to an MP4 file (using nvv4l2h264enc).
  2. Take a snapshot of the current frame as a JPEG file (using nvjpegenc).

Application Architecture: My C code (attached video_gst.c) implements the following logic:

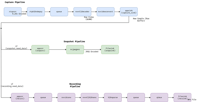
  1. A primary capture pipeline: rtspsrc ! rtph264depay ! nvv4l2decoder ! nvvideoconvert ! appsink.
  2. The appsink’s new-sample callback receives raw video/x-raw(memory:NVMM) buffers.
  3. For Recording: When recording is started, I create a new pipeline (appsrc ! ... ! nvv4l2h264enc ! ... ! filesink) and push the copied buffers from the main appsink into this recording pipeline’s appsrc.
  4. For Snapshot: When a snapshot is requested, I create a short-lived pipeline (appsrc ! ... ! nvjpegenc ! ... ! filesink), push a single copied buffer into it, wait for EOS, and tear it down.

The Problem:
The application works perfectly when I either only record or only take snapshots. However, if I start recording and then try to take a snapshot, the entire application freezes.

Observations:

  • Software Encoder Works: If I replace the hardware nvjpegenc in my snapshot pipeline with the software jpegenc, the application works correctly. I can record and take snapshots simultaneously without any freeze. This strongly points to a resource conflict on the NVENC hardware engine.
  • Alternative gst-launch Pipeline Works: The following gst-launch-1.0 command, which achieves a similar goal, works without issue:
    gst-launch-1.0 rtspsrc location="rtsp://192.168.10.13:8554/day" latency=0 ! rtph264depay ! tee name=t \ t. ! queue ! h264parse ! qtmux ! filesink location=video_record.mp4 -e \ t. ! queue ! h264parse ! nvv4l2decoder ! nvjpegenc ! multifilesink location=snapshot.jpg max-files=1 -e

My Questions:

  1. Whats the reason for the issue.

  2. Is there a known limitation or expected behavior that prevents two separate GStreamer pipelines from concurrently accessing the NVENC hardware via nvv4l2h264enc and nvjpegenc, especially when fed from the same source?

  3. What is the officially recommended pipeline architecture in C/C++ to decode a stream once and then re-encode it to both H.264 and JPEG using the hardware accelerators?

  4. Is my approach of using multiple pipelines with appsrc/appsink fundamentally flawed for this use case? Would a single, monolithic pipeline using a tee element after the decoder be a more stable approach?

Thank you for your time and any guidance you can provide.

*** Please note that this reply is generated by LLM automatically ***

The issue you’re experiencing with your GStreamer application on the Jetson AGX Orin, specifically with simultaneous hardware-accelerated JPEG and H.264 encoding, is likely due to a resource conflict on the NVENC hardware engine. This is a known limitation of the NVENC hardware accelerator, which is a shared resource that can only be accessed by one pipeline at a time.

The reason why your application works perfectly when either only recording or only taking snapshots is that in these cases, only one pipeline is accessing the NVENC hardware at a time. However, when you try to record and take a snapshot simultaneously, both pipelines are trying to access the NVENC hardware, resulting in a resource conflict and causing the application to freeze.

The fact that replacing the hardware encoder in your snapshot pipeline with a software encoder resolves the issue further supports this conclusion.

Regarding the officially recommended pipeline architecture for decoding a stream once and then re-encoding it to both H.264 and JPEG using hardware accelerators, a single monolithic pipeline using a tee element after the decoder is generally a more stable approach. This is because the tee element allows you to split the decoded stream into multiple branches, which can then be encoded separately using the hardware accelerators.

Using multiple pipelines with nvenc elements, as in your current approach, can lead to resource conflicts and is not recommended for this use case.

Here’s a high-level example of a recommended pipeline architecture:

gst-launch-1.0 -v \
  uridecodebin uri=rtsp://... ! \
  videoconvert ! \
  tee name=t \
  t. ! queue ! nvenc_h264 ! mp4mux ! filesink location=record.mp4 \
  t. ! queue ! nvenc_jpeg ! filesink location=snapshot.jpg

In this example, the uridecodebin element decodes the RTSP stream, and the videoconvert element converts the decoded video to a format that can be processed by the hardware encoders. The tee element splits the decoded stream into two branches, which are then encoded separately using the nvenc_h264 and nvenc_jpeg elements. The encoded streams are then written to files using the filesink element.

Note that this is just a high-level example, and you may need to modify the pipeline to suit your specific requirements.

In summary, the issue you’re experiencing is due to a resource conflict on the NVENC hardware engine, and using a single monolithic pipeline with a tee element is a more stable approach for decoding a stream once and then re-encoding it to both H.264 and JPEG using hardware accelerators.

*** Please give the thumbs up if you get answers you like. Or provide feedback to help us improve the answer. ***

Hi,

This implementation works with a low-resolution camera feed. If two pipelines are using the same hardware resource simultaneously, it shouldn’t work, right? So, what’s the reason the tee method is working?

Hi @richu.dicortech , The problem might be caused by some of the following actions of yours.

The operation of the gstbuffer must strictly comply with the Gstreamer specifications. If there is any gstbuffer that is not properly released, it will eventually cause the entire pipeline to be stuck.
The tee plugin can handle the splitting and copying of buffers very well. For your scenario, we recommend using tee plugin to achieve it.

Thank you for your replay,

This works fine with the low-resolution camera That confusing me.

so the reason for the issue is not the record and take a snapshot simultaneously, both pipelines are trying to access the NVENC hardware, resulting in a resource conflict and causing the application to freeze.

Hi,
Hardware JPEG encoder and H264 encoder are individual engines. Should not interfere each other. We would need to replicate the issue on developer kit and check further. Please share a test sample or gst-launch command to reproduce the issue.

Hi @richu.dicortech , on our DS7.1 version, the queue plugin may cause the hardware jpeg encoder to get stuck. Could you try to remove the queue plugin in your pipeline and see if there are any issues then?

This is the snapshot pipline i am using there is no queu in it but it still have the issue.

sprintf(snap_pipeline_str, “appsrc name=snapsrc num-buffers=1 caps=\\\“video/x-raw(memory:NVMM),width=%d,height=%d,format=NV12,framerate=%d/1\\\” ! nvjpegenc ! filesink name=snapsink sync=false”, DAYCAM_WIDTH, DAYCAM_HEIGHT, DAYCAM_FRAMERATE);
snapshot->pipeline = gst_parse_launch(snap_pipeline_str, NULL);

This works fine with a 640x480 resolution camera, the issue is happening with the higher resolution camera 1280x1024.

Let’s rule out the possibility that it’s a problem caused by insufficient nvenc resources first. You can try the method below.

  • Modify the sink plugin of your primary capture pipeline to fakesiink
  • Modify the source plugin of your recording pipeline to a rtsp source with 1280x1024 resolution.
  • Modify the source plugin of your snapshot pipeline to a rtsp source with 1280x1024 resolution.

You can also simplify your code and provide us with the source code as well as the operation steps. We can analyze that on our side.

#include<stdio.h>
#include<gst/gst.h>
#include<gst/base/gstbasesrc.h>
#include<gst/app/gstappsrc.h>
#include<gst/app/gstappsink.h>
#include<gst/gstallocator.h>
#include <math.h>
#include <stdbool.h>
#include <pthread.h>
#include <unistd.h>
#include <time.h>
#include <string.h>
#include <stdlib.h>

/*******************************************************************************
 * Const and Macro Defines
 ******************************************************************************/
#ifdef  DEBUG_VID_SER
#define DBG_VGST(fmt, args...)   printf("Vid Gst Debug::%s:"fmt"\n", __FUNCTION__, ##args)
#else
#define DBG_VGST(fmt, args...)
#endif

#define ERR_VGST(fmt, args...)   printf("Vid Gst ERROR::%s:"fmt"\n", __FUNCTION__, ##args)
#define INFO_VGST(fmt, args...)  printf("Vid Gst INFO::%s:"fmt"\n", __FUNCTION__, ##args)

/* Day camera configs */
#define DAYCAM_RTSP_URL "rtsp://192.168.10.13:8554/day"

/* Paths */
#define GALLERY "/log/ftp/"
#define VID_STORE_DIR   GALLERY"/VIDEOS/"
#define IMG_STORE_DIR   GALLERY"/PHOTOS/"
#define IMG_EXTENTION   ".jpeg"
#define VID_EXTENTION   ".mp4"

#define DAYCAM_WIDTH		 1280
#define DAYCAM_HEIGHT 	     1024
#define DAYCAM_FRAMERATE	 30

/*******************************************************************************
 * Typedefs and Enum Declarations
 ******************************************************************************/
enum errorrr_t{
	SUCCESS,
	FAILURE,
	ERR_GST_PIPELINE_CREATION,
	ERR_ALREADY_IN_PROGRESS,
};

/* media type enum */
typedef enum MEDIA_TYPE {
	PHOTO = 0,
	VIDEO,
} media_type_t;

typedef struct GST_CAPTURE_PIPELINE {
	int reference;
	GstElement *pipeline;
	GstElement *src;
	GstElement *rtpdepay;
	GstElement *decoder;
	GstElement *scale;
	GstElement *sink;
} gst_capture_pipeline_t;

typedef struct GST_SNAPSHOT_PIPELINE {
	int need_data;
	GstClockTime timestamp;
	GstElement *pipeline;
	GstElement *src;
	GstElement *encoder;
	GstElement *sink;
} gst_snapshot_pipeline_t;

typedef struct GST_RECORDING_PIPELINE {
	int need_data;
	int status;
	GstClockTime timestamp;
	GstElement *pipeline;
	GstElement *src;
	GstElement *encoder;
	GstElement *container;
	GstElement *sink;
} gst_rec_pipeline_t;

typedef struct GST_PIPELINE {
	gst_capture_pipeline_t capture;
	gst_rec_pipeline_t recording;
	gst_snapshot_pipeline_t snapshot;
} gst_pipeline_t;

typedef enum RECORDING_STATUS {
	RECORDING_STOPPED = 0,
	RECORDING_STOP_INITIATED,
	RECORDING_STOP_INPROGRESS,
	RECORDING_RUNNING,
} recording_status_t;

/*******************************************************************************
 * Public Variables
 ******************************************************************************/
gst_pipeline_t day_pipeline = {0}; /* day camera pipeline */

/*******************************************************************************
 * Private Variables
 ******************************************************************************/
static pthread_t rec_mon_thread_t;

/*******************************************************************************
 * Private Prototypes
 ******************************************************************************/
static int create_gst_capture_pipeline(gst_capture_pipeline_t *capture_pipeline);
static GstFlowReturn capture_new_sample_cb(GstAppSink *capture_sink, gpointer  *data);
static int start_capture_pipeline(gst_capture_pipeline_t *capture);
static int stop_capture_pipeline(gst_capture_pipeline_t *capture);
static int take_snapshot(gst_pipeline_t *source);
static int init_snap_pipeline(gst_snapshot_pipeline_t *snapshot);
static int start_recording(gst_pipeline_t *pipeline);
static int init_rec_pipeline(gst_rec_pipeline_t *recording);
static void *rec_mon_loop(void *p);
static int stop_recording(gst_rec_pipeline_t *rec);

/*******************************************************************************
 * Public Functions
 ******************************************************************************/
void gst_video_init(int *argc, char ***argv)
{
	gst_init(argc,argv);
}

/*******************************************************************************
 * @brief start or stop recording video
 *
 * This function will start/stop the recording of input video.
 *
 * @param[in]  enable enable or disable the recording.
 *
 * @return SUCCESS/FAILURE
 ******************************************************************************/
int set_video_recording(int enable)
{
	int ret;

	if (enable) {
		ret = start_recording(&day_pipeline);
	} else {
		ret = stop_recording(&(day_pipeline.recording));
	}
	return ret;
}

/*******************************************************************************
 * @brief take snapshot
 *
 * This function will take snapshot of the day camera pipeline.
 *
 * @return SUCCESS/FAILURE
 ******************************************************************************/
int take_pipeline_snapshot(void)
{
	int ret;
	ret = take_snapshot(&day_pipeline);
	return ret;
}

/*******************************************************************************
 * Private Functions
 ******************************************************************************/
/*******************************************************************************
 * @brief create video capture pipeline
 *
 * This function will create a capture pipeline for capturing video from the
 * RTSP stream and then send it to appsink. So the data can be used by next
 * pipeline. Next pipeline can be recording pipeline or snapshot pipeline.
 *
 * @param[out] capture_pipeline capture_pipeline pointer to the instance of
 *             capture pipeline to which the gst elements are to be initialised.
 *
 * @return SUCCESS/FAILURE
 ******************************************************************************/
static int create_gst_capture_pipeline(gst_capture_pipeline_t *capture_pipeline)
{
	char pipeline_str[4096]={0};
	GError *error = NULL;

	sprintf(pipeline_str, "rtspsrc latency=0 name=capture_src is-live=true ! "
			"rtph264depay name=rtpdecoder ! queue ! nvv4l2decoder name=nvdecoder ! "
			"video/x-raw(memory:NVMM) ! nvvideoconvert name=scale ! appsink name=capture_sink");

	if ((capture_pipeline->pipeline = gst_parse_launch(pipeline_str, &error)) == NULL) {
		ERR_VGST("Pipeline Creation Failed : %s", error->message);
		return FAILURE;
	} else if (error != NULL) {
		INFO_VGST("Pipeline Creation Warning : %s", error->message);
	}

	/* Store Pipeline confs */
	capture_pipeline->src = gst_bin_get_by_name(GST_BIN(capture_pipeline->pipeline),"capture_src");
	capture_pipeline->rtpdepay = gst_bin_get_by_name(GST_BIN(capture_pipeline->pipeline),"rtpdecoder");
	capture_pipeline->decoder = gst_bin_get_by_name(GST_BIN(capture_pipeline->pipeline),"nvdecoder");
	capture_pipeline->scale = gst_bin_get_by_name(GST_BIN(capture_pipeline->pipeline), "scale");
	capture_pipeline->sink = gst_bin_get_by_name(GST_BIN(capture_pipeline->pipeline),"capture_sink");

	/* configure rtsp source */
	g_object_set(G_OBJECT(capture_pipeline->src), "location", DAYCAM_RTSP_URL, NULL);

	/* configure nv decoder */
	g_object_set(G_OBJECT(capture_pipeline->decoder),
			"num-extra-surfaces", 0,
			"enable-max-performance", 1,
			"discard-corrupted-frames", 1,
			NULL);

	/* configure appsink */
	g_object_set(G_OBJECT(capture_pipeline->sink),
			"sync", 0,
			"emit-signals", 1,
			"max-buffers", 1,
			"drop", 1,
			NULL);

	/* connect new-sample callback so gst buffer can be pushed to next
	 * demanding source */
	g_signal_connect(capture_pipeline->sink, "new-sample", G_CALLBACK(capture_new_sample_cb), &day_pipeline);

	/* unrefering unwanted object instances */
	gst_object_unref(capture_pipeline->src);
	gst_object_unref(capture_pipeline->rtpdepay);
	gst_object_unref(capture_pipeline->decoder);
	gst_object_unref(capture_pipeline->sink);

	DBG_VGST("Day Camera Capture Pipeline Created");

	return SUCCESS;
}

/* Gstreamer callback to new sample */
static GstFlowReturn capture_new_sample_cb(GstAppSink *capture_sink, gpointer  *data)
{
	GstSample *sample;
	GstFlowReturn  ret;
	GstBuffer *video_buffer;
	gst_pipeline_t *pipeline = (gst_pipeline_t *)data;

	/* Retrieve the buffer */
	sample = gst_app_sink_pull_sample(capture_sink);
	if (sample) {
		video_buffer = gst_sample_get_buffer(sample);
		GST_BUFFER_DURATION(video_buffer) = gst_util_uint64_scale_int(1, GST_SECOND, 30);

		/* Create copy of input buffer for pushing it to recording and
		 * snapshot pipeline */
		if (pipeline->snapshot.need_data) {
			GstBuffer *buffer_temp;
			GstSample *sample_temp;

			/* deep copy input buffer to output */
			buffer_temp = gst_buffer_copy_deep(video_buffer);
			GST_BUFFER_PTS(buffer_temp) = pipeline->snapshot.timestamp;
			GST_BUFFER_DURATION(buffer_temp) = gst_util_uint64_scale_int(1, GST_SECOND, 30);

			/* Create gst sample with incoming gst buffer's caps */
			sample_temp = gst_sample_new(buffer_temp, gst_sample_get_caps(sample), NULL, NULL);
			g_signal_emit_by_name(pipeline->snapshot.src, "push-sample", sample_temp, &ret);
			pipeline->snapshot.timestamp += GST_BUFFER_DURATION(buffer_temp);
			gst_sample_unref(sample_temp);
			gst_buffer_unref(buffer_temp);
		}
		if (pipeline->recording.need_data) {
			GstBuffer *buffer_temp;
			GstSample *sample_temp;

			/* deep copy input buffer to output */
			buffer_temp = gst_buffer_copy_deep(video_buffer);
			GST_BUFFER_PTS(buffer_temp) = pipeline->recording.timestamp;
			GST_BUFFER_DURATION(buffer_temp) = gst_util_uint64_scale_int(1, GST_SECOND, 30);

			/* Create gst sample with incoming gst buffer's caps */
			sample_temp = gst_sample_new(buffer_temp, gst_sample_get_caps(sample), NULL, NULL);
			g_signal_emit_by_name(pipeline->recording.src, "push-sample", sample_temp, &ret);
			pipeline->recording.timestamp += GST_BUFFER_DURATION(buffer_temp);
			gst_buffer_unref(buffer_temp);
		}
		gst_sample_unref (sample);
		ret = GST_FLOW_OK;
		return ret;
	}
	return GST_FLOW_ERROR;
}

static int start_capture_pipeline(gst_capture_pipeline_t *capture)
{
	GstStateChangeReturn ret = 0;

	/* if refcount is zero the pipeline should be started */
	if (capture->reference == 0) {
		/* Create pipeline before making it into playing state */
		if (create_gst_capture_pipeline(capture) != SUCCESS) {
			ERR_VGST("Failed to create day camera pipeline");
			return FAILURE;
		}
		ret = gst_element_set_state(capture->pipeline, GST_STATE_PLAYING);
		if (ret == GST_STATE_CHANGE_FAILURE) {
			ERR_VGST("Failed to set capture pipeline to playing state");
			return FAILURE;
		}
		capture->reference++;
	/* In case of pipeline already running increase the refcount */
	} else if (capture->reference > 0) {
		capture->reference++;
	}
	return SUCCESS;
}

static int stop_capture_pipeline(gst_capture_pipeline_t *capture)
{
	GstStateChangeReturn ret = 0;
	if (capture->reference == 1) {
		DBG_VGST("Killing Capture Pipeline");
		ret = gst_element_set_state(capture->pipeline, GST_STATE_NULL);
		if (ret == GST_STATE_CHANGE_FAILURE) {
			ERR_VGST("Failed to set capture pipeline to stopped state");
			return FAILURE;
		}
		gst_object_unref(capture->pipeline);
		gst_object_unref(capture->scale);
		capture->pipeline = NULL;
		capture->scale = NULL;
		capture->reference--;
	} else if (capture->reference > 1) {
		capture->reference--;
	}
	return SUCCESS;
}

/*******************************************************************************
 * Recording And Snapshot Related Apis
 ******************************************************************************/
void get_formatted_filename(int media_file_type, char *buff)
{
    static int photo_counter = 0;
    static int video_counter = 0;

    if (media_file_type == PHOTO) {
        photo_counter++;
        sprintf(buff, "%s/%d%s",  GALLERY, photo_counter, IMG_EXTENTION);
    } else {
        video_counter++;
        sprintf(buff, "%s/%d%s",  GALLERY, video_counter, VID_EXTENTION);
    }
    return;
}

/*******************************************************************************
 * @brief take snapshot
 *
 * This function will take a snapshot of the video.
 *
 * @param[in] source pipeline to be used for snapshot.
 *
 * @return SUCCESS/FAILURE
 ******************************************************************************/
static int take_snapshot(gst_pipeline_t *source)
{
	GstBus *bus;
	GstMessage *msg;
	int ret = SUCCESS;

	if (init_snap_pipeline(&(source->snapshot)) == SUCCESS) {
		start_capture_pipeline(&(source->capture));
		gst_element_set_state(source->snapshot.pipeline, GST_STATE_PLAYING);

		source->snapshot.need_data = 1;
		/* Wait for the end of stream or an error */
		bus = gst_element_get_bus(source->snapshot.pipeline);
		msg = gst_bus_timed_pop_filtered(bus, GST_CLOCK_TIME_NONE, GST_MESSAGE_ERROR | GST_MESSAGE_EOS);
		source->snapshot.need_data = 0;

		if (msg) {
			if (GST_MESSAGE_TYPE(msg) == GST_MESSAGE_ERROR) {
				GError *err;
				gchar *debug_info;
				gst_message_parse_error(msg, &err, &debug_info);
				g_printerr("Error received from element %s: %s\n", GST_OBJECT_NAME(msg->src), err->message);
				g_printerr("Debugging information: %s\n", debug_info ? debug_info : "none");
				g_error_free(err);
				g_free(debug_info);
				ret = FAILURE;
			}
			gst_message_unref(msg);
		}

		gst_object_unref(bus);

		/* deinit the snapshot pipeline */
		gst_element_set_state(source->snapshot.pipeline, GST_STATE_NULL);
		gst_object_unref(source->snapshot.pipeline);
		gst_object_unref(source->snapshot.src);

		INFO_VGST("Snapshot Done!");
		stop_capture_pipeline(&(source->capture));

		return ret;
	}
	return FAILURE;
}

/*******************************************************************************
 * @brief create snapshot pipeline
 *
 * This function will create snapshot pipeline for day camera.
 *
 * @param[in] snapshot gst_snapshot_pipeline_t to which the element references
 *                     is to be saved.
 *
 * @return SUCCESS/FAILURE
 ******************************************************************************/
static int init_snap_pipeline(gst_snapshot_pipeline_t *snapshot)
{
	char snap_pipeline_str[300] = {0};
	char jpeg_file_name[300] = {0};

	snapshot->timestamp = 0;

	sprintf(snap_pipeline_str, "appsrc name=snapsrc is-live=true num-buffers=1 caps=\"video/x-raw(memory:NVMM)\" ! nvjpegenc ! filesink name=snapsink sync=false");

	snapshot->pipeline = gst_parse_launch(snap_pipeline_str, NULL);
	if (!snapshot->pipeline) {
		ERR_VGST("snapshot pipeline creation failed");
		return ERR_GST_PIPELINE_CREATION;
	}

	snapshot->src = gst_bin_get_by_name(GST_BIN(snapshot->pipeline), "snapsrc");
	gst_util_set_object_arg(G_OBJECT(snapshot->src), "format", "time");

	/* File to which snapshot is to be saved */
	get_formatted_filename(PHOTO, jpeg_file_name);
	snapshot->sink = gst_bin_get_by_name(GST_BIN(snapshot->pipeline), "snapsink");
	g_object_set(snapshot->sink, "location", jpeg_file_name, NULL);
	gst_object_unref(snapshot->sink);

	return SUCCESS;
}

/*******************************************************************************
 * @brief start recording
 *
 * This function will start recording the file in mp4 file format.
 *
 * @param[in] pipeline gst_pipeline_t containing recording pipeline
 *
 * @return SUCCESS/FAILURE
 ******************************************************************************/
int start_recording(gst_pipeline_t *pipeline)
{
	DBG_VGST("Recording Starting");
	if (pipeline->recording.status != RECORDING_STOPPED) {
		ERR_VGST("Recording Already Running, Please Stop to Continue");
		return ERR_ALREADY_IN_PROGRESS;
	}

	if (init_rec_pipeline(&(pipeline->recording)) != SUCCESS) {
		ERR_VGST("Failed to Init Recording Pipeline");
		return FAILURE;
	}
	start_capture_pipeline(&(pipeline->capture));
	pthread_create(&rec_mon_thread_t, NULL, rec_mon_loop, (void *)pipeline);
	DBG_VGST("Recording Started");
	return SUCCESS;
}

/* callback for need-data signal */
static void rec_need_data(GstElement * appsrc, guint length, gpointer udata)
{
	gst_rec_pipeline_t *rec_pipeline = (gst_rec_pipeline_t *)udata;
	rec_pipeline->need_data = 1;
}

/* callback for enough-data signal */
static void rec_enough_data(GstElement * appsrc, gpointer udata)
{
	gst_rec_pipeline_t *rec_pipeline = (gst_rec_pipeline_t *)udata;
	rec_pipeline->need_data = 0;
}

/*******************************************************************************
 * @brief create recording pipeline
 *
 * This function will create recording pipeline for day camera.
 *
 * @param[in] recording gst_rec_pipeline_t to which the element references
 *                     is to be saved.
 *
 * @return SUCCESS/FAILURE
 ******************************************************************************/
static int init_rec_pipeline(gst_rec_pipeline_t *recording)
{
	char rec_pipeline_str[300] = {0};
	char vid_file_name[300] = {0};

	recording->timestamp = 0;
	sprintf(rec_pipeline_str, "appsrc name=recsrc is-live=true ! queue ! nvvidconv ! nvv4l2h264enc name=recenc ! h264parse ! queue ! qtmux ! filesink name=recsink location=/tmp/rec.mp4 sync=false");

	recording->pipeline = gst_parse_launch(rec_pipeline_str, NULL);
	if (!recording->pipeline) {
		ERR_VGST("recording pipeline creation failed");
		return ERR_GST_PIPELINE_CREATION;
	}

	recording->src = gst_bin_get_by_name(GST_BIN(recording->pipeline), "recsrc");
	gst_util_set_object_arg(G_OBJECT(recording->src), "format", "time");

	/* install the callback that will be called when a buffer is needed */
	g_signal_connect (recording->src, "need-data", (GCallback) rec_need_data, recording);
	/* install the callback that will be called when a buffer has enough data */
	g_signal_connect (recording->src, "enough-data", (GCallback) rec_enough_data, recording);

	/* File to which recording is to be saved */
	get_formatted_filename(VIDEO, vid_file_name);
	recording->sink = gst_bin_get_by_name(GST_BIN(recording->pipeline), "recsink");
	g_object_set(recording->sink, "location", vid_file_name, NULL);
	gst_object_unref(recording->sink);

	if (gst_element_set_state(recording->pipeline, GST_STATE_PLAYING) == GST_STATE_CHANGE_FAILURE) {
		ERR_VGST("Failed to set recording pipeline to playing state");
		return FAILURE;
	}

	recording->status = RECORDING_RUNNING;
	return SUCCESS;
}

static int stop_recording(gst_rec_pipeline_t *rec)
{
	if (rec->status == RECORDING_RUNNING) {
		rec->status = RECORDING_STOP_INITIATED;
	} else {
		ERR_VGST("Unable to stop recording");
		return FAILURE;
	}

	return SUCCESS;
}

static void send_eos_wait_for_completion(GstElement *pipeline)
{
	GstClockTime timeout = 10*GST_SECOND;
	GstMessage *msg = NULL;

	gst_element_send_event(pipeline, gst_event_new_eos());
	/* wait for EOS (blocks) */
	msg = gst_bus_timed_pop_filtered (GST_ELEMENT_BUS (pipeline),
			timeout, GST_MESSAGE_EOS | GST_MESSAGE_ERROR);

	if (msg == NULL) {
		g_warning ("No EOS for last 10 seconds!\n");
	} else if (GST_MESSAGE_TYPE (msg) == GST_MESSAGE_ERROR) {
		GError *err;
		gchar *debug_info;

		gst_message_parse_error(msg, &err, &debug_info);
		g_printerr("Error received from element %s: %s\n", GST_OBJECT_NAME(msg->src), err->message);
		g_printerr("Debugging information: %s\n", debug_info ? debug_info : "none");
		g_error_free(err);
		g_free(debug_info);
	}

	if (msg)
		gst_message_unref (msg);
	/* shutdown pipeline and free pipeline */
	gst_element_set_state (pipeline, GST_STATE_NULL);
}

static int kill_recording_pipeline(gst_rec_pipeline_t *recording)
{
	DBG_VGST("Killing Recording Pipeline");
	send_eos_wait_for_completion(recording->pipeline);
	gst_object_unref(recording->pipeline);
	gst_object_unref(recording->src);
	recording->need_data = 0;
	recording->status = RECORDING_STOPPED;
	return SUCCESS;
}

static void *rec_mon_loop(void *p)
{
	pthread_detach(pthread_self());
	gst_pipeline_t *pipeline = (gst_pipeline_t *)p;
	while (1) {
		if (pipeline->recording.status == RECORDING_STOP_INITIATED) {
			pipeline->recording.status = RECORDING_STOP_INPROGRESS;
			kill_recording_pipeline(&(pipeline->recording));
			stop_capture_pipeline(&(pipeline->capture));
			INFO_VGST("Recording stopped");
			break;
		}
		usleep(200000);
	}
	return NULL;
}

int main(int argc, char *argv[])
{
	char cmd;
	int recording = 0;

	gst_video_init(&argc, &argv);

	printf("Day Camera Video Capture System\n");
	printf("Commands:\n");
	printf("  r - Toggle recording\n");
	printf("  s - Take snapshot\n");
	printf("  q - Quit\n");

	while (1) {
		printf("Enter command: ");
		cmd = getchar();
		while (getchar() != '\n'); // flush stdin

		if (cmd == 'r') {
			if (!recording) {
				if (set_video_recording(1) == SUCCESS) {
					printf("Recording started.\n");
					recording = 1;
				} else {
					printf("Failed to start recording.\n");
				}
			} else {
				if (set_video_recording(0) == SUCCESS) {
					printf("Recording stopped.\n");
					recording = 0;
				} else {
					printf("Failed to stop recording.\n");
				}
			}
		} else if (cmd == 's') {
			if (take_pipeline_snapshot() == SUCCESS) {
				printf("Snapshot taken.\n");
			} else {
				printf("Failed to take snapshot.\n");
			}
		} else if (cmd == 'q') {
			if (recording) {
				set_video_recording(0);
			}
			printf("Exiting.\n");
			break;
		} else {
			printf("Unknown command.\n");
		}
	}

	return 0;
}

This is the full source code.

I am attaching the gst pipelien flow diagram in the application.

According to your graph, we suggest that you use the following pipeline you attached before.

gst-launch-1.0 rtspsrc location="rtsp://192.168.10.13:8554/day" latency=0 ! rtph264depay ! tee name=t \   t. ! queue ! h264parse ! qtmux ! filesink location=video_record.mp4 -e \   t. ! queue ! h264parse ! nvv4l2decoder ! nvjpegenc ! multifilesink location=snapshot.jpg max-files=1 -e

This will reduce the use of a hardware encoder and only use 1 pipeline.
1.You need to study how to dynamically add and remove tee branches.
2.If you want to achieve complex functions, you need to build the pipeline by using plugin one by one instead of using gst_parse_launch command directly

Thank you for your suggestion.
For clarification, we have a separate pipeline for ML detection that requires access to the decoded video stream. This is why we included the nvv4l2decoder at the start of the capture pipeline, immediately after the RTSP resumption stage.

Could you please help us understand the exact technical reason that might be causing the observed issue?

Hi @richu.dicortech

I hope you are doing well!

We ran into similar challenges when building a custom media server using GStreamer on the Jetson Orin NX (JetPack 6.2), especially when using nvjpegenc for snapshots and nvv4l2h264enc for video encoding concurrently.

We implemented a Python-based solution using the GObject Introspection library to access GStreamer’s C APIs. We structured our pipeline with a tee element to manage live streaming, on-demand recording, and snapshots simultaneously—leveraging hardware acceleration throughout.

We documented our setup here: GStreamer video streaming, recording and snapshots with tee on Python

Even though our solution is in Python, the underlying pipeline structure and encoder usage might still be helpful for your C application. If freezing persists, you might want to check for:

  • Threading or buffer deadlocks around the tee element

  • Proper caps negotiation between branches

  • Sync issues when dynamically adding encoder branches

Hope this helps!

Nico
Best regards
Embedded Software Engineer at ProventusNova
https://proventusnova.com/get-expert-nvidia-jetson-support/

Based on the log information of your app, there is something wrong with the caps of your snapsrc. You can try to debug that.

0:00:15.332682509 24972 0xffff6418a460 FIXME                default gstutils.c:4025:gst_pad_create_stream_id_internal:<snapsrc:src> Creating random stream-id, consider implementing a deterministic way of creating a stream-id
0:00:15.332904744 24972 0xffff6418a460 WARN                GST_CAPS gstpad.c:3235:gst_pad_query_accept_caps_default:<nvjpegenc0:sink> caps: video/x-raw(memory:NVMM) were not compatible with: video/x-raw(memory:NVMM), width=(int)[ 16, 65535 ], height=(int)[ 16, 65535 ], framerate=(fraction)[ 0/1, 2147483647/1 ], format=(string){ I420, NV12 }
0:00:15.332946247 24972 0xffff6418a460 WARN                GST_CAPS gstpad.c:5757:pre_eventfunc_check:<nvjpegenc0:sink> caps video/x-raw(memory:NVMM) not accepted