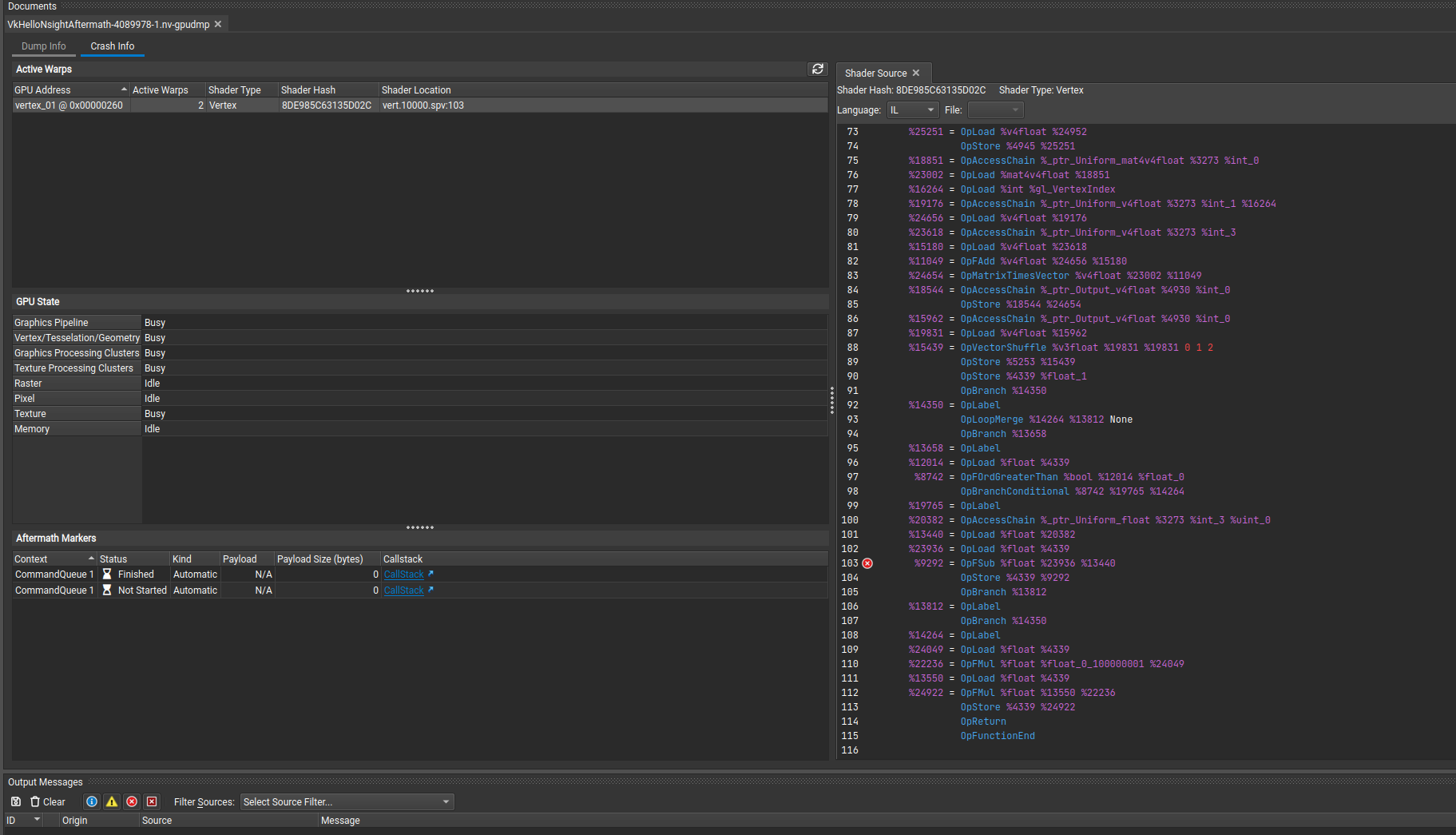
I follow the VkHelloNsightAftermath sample and use Nsight Graphics to open the GPU crash dump file (on Ubuntu), but the shader source window shows that the shader source can not be found. However, I have already set the shader search paths in the options tab, I have no idea why the shader source file can not be found. Can anyone help me? Thanks!
Hello,
Thank you for using Nsight Aftermath and I am sorry you ran into this issue with not finding the shader source file. We are investigating this issue to see what could be the problem. We will get back to you and provide you some feedback.
Regards,
1 Like
Hello,
I followed up with the engineering team on your behalf. Please know that what you are seeing is by design for the Nsight Aftermath samples, but you can change the calls to LoadSpirvBinary to use “cube..full.spirv” instead of “cube..spirv” and it will resolve to the source instead of the SPIRV.
Please try this out and let us know if that resolves your issue.
Regards,
This topic was automatically closed 14 days after the last reply. New replies are no longer allowed.

