Looking at how to expose a Dash dashboard to the web browser from a Jupyter notebook. In my local machine, I have my Jupyter notebook start the Dash app server with an app.run()
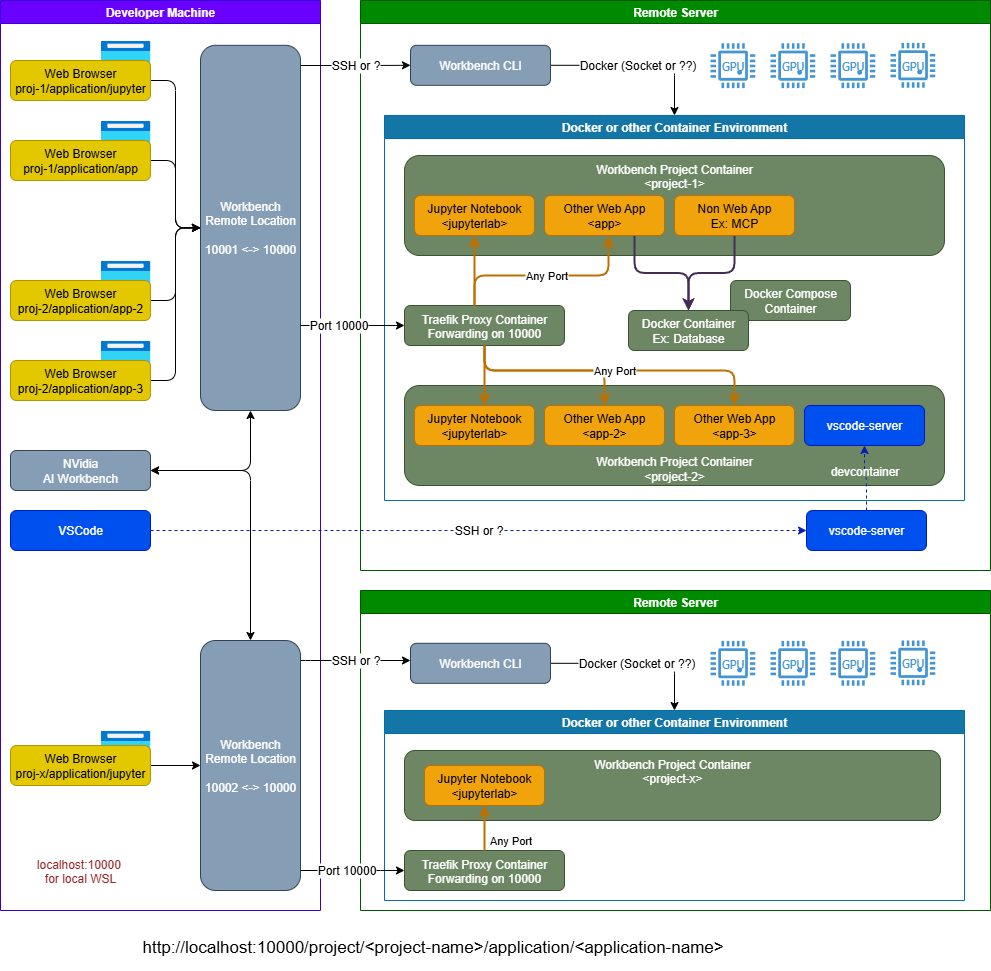
Are container web apps remapped from their true local ports to be exposed on port 10,000?
This document Reverse Proxy and Networking — NVIDIA AI Workbench User Guide says that a traefik configuration is updated for any webapp. I’m assuming it is the port setting in the webapp that is fed to traefik`. Is that correct?
The proxy remapping is from container localhost:nnnn to AI Workbench hostlocalhost:1000/projects/.... as defined in https://docs.nvidia.com/ai-workbench/user-guide/latest/reference/proxy.html#configuring-apps-to-work-behind-a-proxy
Could someone add a link in the docs here Reverse Proxy and Networking — NVIDIA AI Workbench User Guide from the term webapp to a glossary of application types supported. It looks like the two supported types are webapp and process
Thanks for putting this page Reverse Proxy and Networking — NVIDIA AI Workbench User Guide together. I don’t remember seeing that in the docs the last time I looked.
